Visualización en Drupal de álbumes creados en Coppermine
Requisitos do completado
O tipo de contido Álbum para visualizar as imaxes de Coppermine
Os contidos de tipo Álbum en Drupal empréganse para visualizar no sitio web álbumes creados previamente con Coppermine. Este tipo de contidos xa existía na versión 6 de Drupal.
A principal diferencia cos contidos de tipo Galería é que neste caso non hai que subir os ficheiros de imaxe, senón simplemente escoller o álbum a visualizar na categoría correspondente do Coppermine.
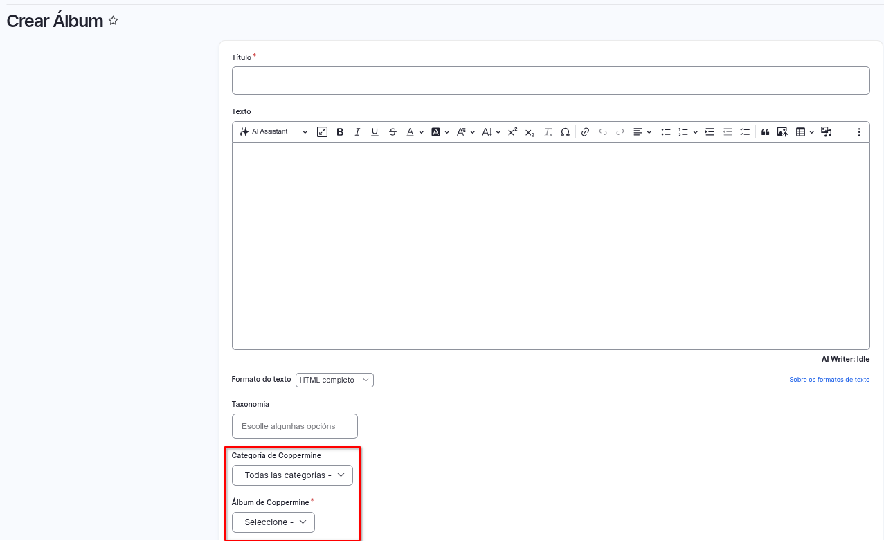
- Contido > Agregar contido > Álbum

- Unha vez gardado o contido amosarase unha imaxe inicial do álbum. Premendo sobre a mesma abrirase unha ventá emerxente cun slide de todas as imaxes do álbum. A transición entre imaxes realízase a través dos cursores situados nos extremos da imaxe.

- A través do menú de navegación principal (Galería > Álbums) accederase a unha vista con todos os contidos de tipo álbum creados no sitio web.
👉 Entón... contidos de tipo Galería ou de tipo Álbum para as imaxes do centro?
- Os centros poden optar por calquera das dúas posibilidades.
- En calquera caso, poden empregarse conxuntamente ambos tipos de contido no sitio web.
👉 Contidos de tipo álbum e promoción á páxina principal
- Por defecto, os contidos de tipo álbum non se promocionan á páxina principal do sitio web, con independencia da activación do check Promocionado á páxina principal.
Última modificación: luns, 16 de marzo de 2026, 4:39 PM